Tech Investing Trend
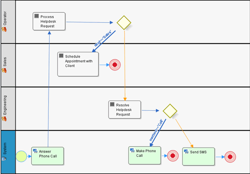
I'm back to the warmer part of the world from the lovely California's winter-spring transition for the incredibly huge Asian market, and Michael is also back to our bootstrapping office in Sunnyvale. We have done our very best (I believe so) at DEMO Spring 2011 to demonstrate Joget Workflow as a workflow application builder, to build a helpdesk web application integrated with voice and text services (using Joget Workflow's Twilio plugins), all amazingly within 5 minutes!

Those who came to our booth and witnessed the short demo, had mostly given us a jaw-dropping reaction.
Something That DEMO Failed to Fulfill
Overall, the DEMO conference was a great one, and the agenda between conference tracks and exhibitor's pavilion opening was nicely arranged.
Among the large pool of interesting tech startups launching at DEMO, we have also managed to create some exposures for Joget Workflow with the conference attendees via social media channels, by utilizing the #DEMOcon tweetstream.
However, I'm dissatisfied with the organizer's inability to fulfill a clause promised at the official site for sponsors:
Tech Investing Trend
Early this year, Dave McClure has published an article titled "Top 10 tech investing trends for 2011". Quite a number of the Internet startups launched at DEMO are falling within the trend. This would also mean, Internet startups in the trending domains are easier to attract venture capitalist's funding.
Joget Workflow, a technology software with open source business model, is not within any of the tech investing trends of the year. But, that doesn't make us a less attractive investment target (I hope :p), considering these strengths and advantages (self-promotion in progress):

Those who came to our booth and witnessed the short demo, had mostly given us a jaw-dropping reaction.
Something That DEMO Failed to Fulfill
Overall, the DEMO conference was a great one, and the agenda between conference tracks and exhibitor's pavilion opening was nicely arranged.
Among the large pool of interesting tech startups launching at DEMO, we have also managed to create some exposures for Joget Workflow with the conference attendees via social media channels, by utilizing the #DEMOcon tweetstream.
However, I'm dissatisfied with the organizer's inability to fulfill a clause promised at the official site for sponsors:
Three minute video interview created and posted on demo.comOh? That sounds pretty interesting and useful for media exposure. But unfortunately, it wasn't fulfilled! Our team has been in contact with the organizer before the event, to confirm about the 3-minute video interview. We were told that the video interview will be done during the DEMO event, but ... to no avail.
Tech Investing Trend
Early this year, Dave McClure has published an article titled "Top 10 tech investing trends for 2011". Quite a number of the Internet startups launched at DEMO are falling within the trend. This would also mean, Internet startups in the trending domains are easier to attract venture capitalist's funding.
Joget Workflow, a technology software with open source business model, is not within any of the tech investing trends of the year. But, that doesn't make us a less attractive investment target (I hope :p), considering these strengths and advantages (self-promotion in progress):
- While other software in the BPM and workflow spaces are racing for complexity (fat, rich, feature-packed), Joget Workflow is aiming to achieve one concise objective -- simple workflow application builder for everyone.
- A technology software that targets mass adoption with the upcoming roll-out of Joget Workflow v3, which allows anyone to easily install off-the-shelf workflow application downloadable from the Marketplace.
- Achieved quite a strong foundation of significant milestones, within the first 12 months of Joget Workflow's first release.
- Active community support to translate Joget Workflow from English to other languages, such as Korean, Spanish, Indonesian, Thai, Russian, and etc.
- We have a global team that understands the cultures of the East and West hemispheres of the world.
Comments
Post a Comment